Feature Screenshots
Features
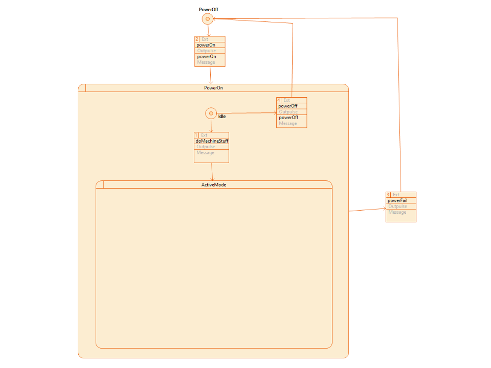
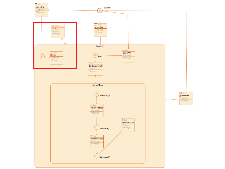
Features [CIP v2]
Bug Fixes
License Restrictions
- Use the Actifsource Community Edition for NON-commercial projects only
Known Issues
Using OpenJ9
New Update Site
Installing Actifsource
To prevent installations problems make sure to install the 3 Actifsource Plugins one after another in the following order. Make sure that Eclipse is restarted after every of the 3 installations.
Installation might fail
- Using OpenJ9 as Java Virtual Machine can make the Actifsource Generator working up to 50% faster!
- https://www.eclipse.org/openj9/
New Update Site
Installing Actifsource
To prevent installations problems make sure to install the 3 Actifsource Plugins one after another in the following order. Make sure that Eclipse is restarted after every of the 3 installations.
- Actifsource for Eclipse - P2 Feature
- Actifsource for Eclipse
- Actifsource for Eclipse - Enterprise Edition
Installation might fail- If the installation fails, delete the .eclipse folder in the user folder
- Please note that passwords from updates sites will get lost
- See also bugs.eclipse.org
Recommended System Requirements
We recommend the following system requirements.
| System |
Recommendation |
| Java | Version 17 |
| Eclipse | 2024-09 |
| VM | OpenJ9 |
| OS | Win 11, gtk Linux |
| OS Architecture | 64 Bit |
| Processor | 64 Bit |
| RAM | 16 GB |
| Disk | SSD |
Configuration (eclipse.ini)
We recommend the following settings in the eclipse.ini file.
| Property |
Value |
| Minimum Memory Size | -Xms800m |
| Maximum Memory Size | -Xmx4000m |
| Java Virtual Machine | -vm C:\path\to\OpenJ9\javaw.exe |
Used Open Source Libraries
We have used the following open source libraries in our products. Many thanks to all the developers for providing their great work to the community.
| Library |
License |
| annotations.jar |
LGPL v2.1/BSD |
| ant-contrib-1.0b3.jar | Apache |
| antlr-2.7.6.jar | BSD |
| antlr-3.1.1-runtime.jar | BSD |
| bcprov-jdk16-145.jar | MIT |
| commons-collections-3.2.1.jar | Apache |
| Eclispse 4.8.x | EPL |
| jdom.jar | Apache |
| jsr305.jar | BSD |
| jug.jar | LGPL v2.1 |
| logging-1.0.3.jar | Apache |
| objenesis-1.0.jar | Apache |
| xerceslmpl.jar | Apache |
























































