Feature Screenshots
Features
Code Snippet
- #6695 Codesnippet search (Ctrl+F) support resource and root resource scope
- #6697 Support selection style on template/codesnippet language
- #6704 Precompiled foder is missing on actifsource resource path
Core
- #6708 Decorating relation support decorating name aspect
Model Snippet
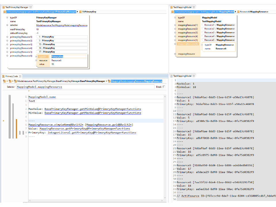
- #6706 Support primaryKeyManager model inside modelsnippet built-in
Modvis
- #6696 Animation config support enable/disable showExceptionDialog or showMessageDialog
- #6705 Split 'modvis.server' project to actifsource and eclipse independent 'modevis.server.core' project
Resource Editor
- #6709 Insert here editor action support multiselect on empty line
Synchronize
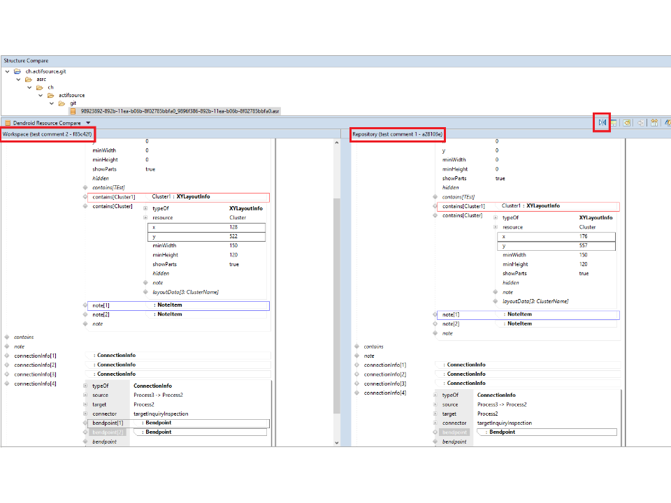
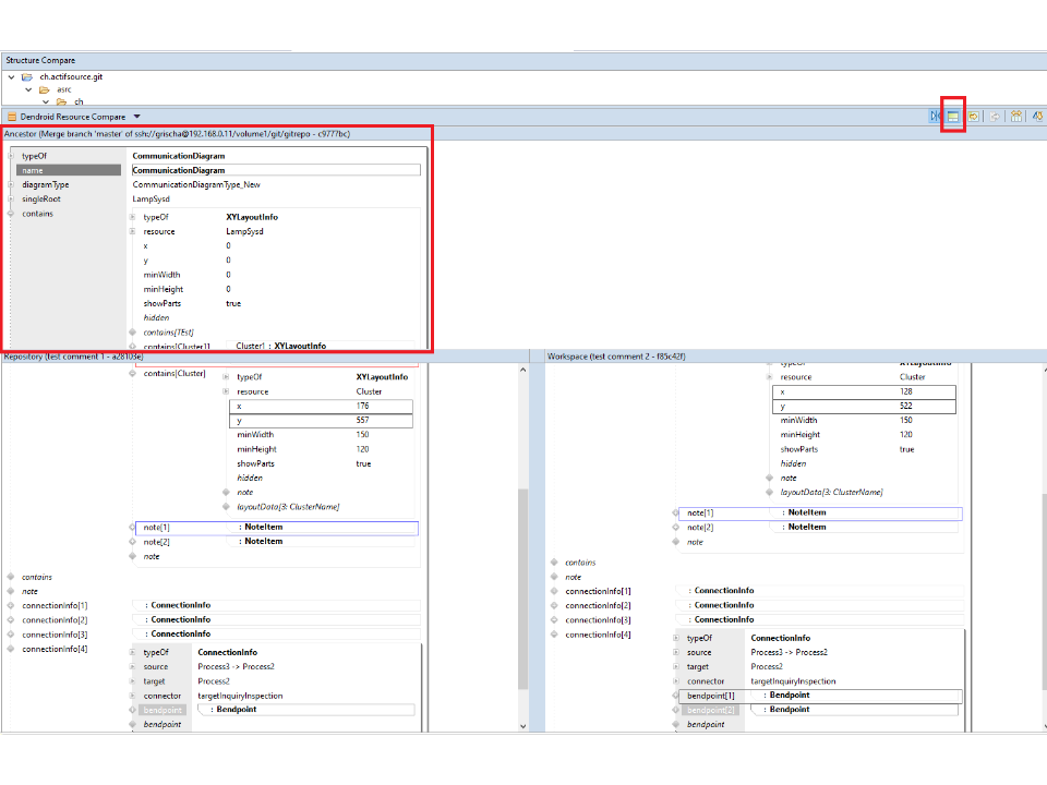
- #6698 Actifsource merge view support three-way merge
Validator
- #6703 Support model inconsistencies multi select quickfix
- #6707 ConditionValidationStrategy support more operators
Bug Fixes
Core
- #6694 Override list functions
- #6699 Insert toMeReleation inside selector adds '-' at the end of the relation
Search
- #6702 Search strategy name provider has invalide query data
Template Editor
- #6693 Link to list function java code from template or menu action don't works.
License Restrictions
- Use the Actifsource Community Edition for NON-commercial projects only
Known Issues
Required bundle 'system.bundle' needed by 'javax.xml' was not found
Using OpenJ9
New Update Site
Installing Actifsource
Installation might fail
- This bug was introduced in Eclipse 4.12
- Please use at least Eclipse 4.13 RC1 or RC2
- https://download.eclipse.org/eclipse/downloads/
Using OpenJ9
- Using OpenJ9 as Java Virtual Machine can make the Actifsource Generator working up to 50% faster!
- https://www.eclipse.org/openj9/
New Update Site
Installing Actifsource
- Actifsource sets the memory settings automatically after installing and restarting
- The Restart-Button displayed after the plugin installation, restarts eclipse in such a way that it still uses the old memory settings
- To prevent OutOfMemoryExceptions you need to completely close eclipse (File, Exit or Close-Button) and start it again
Installation might fail
- If the installation fails, delete the .eclipse folder in the user folder
- Please note that passwords from updates sites will get lost
- See also bugs.eclipse.org
Recommended System Requirements
We recommend the following system requirements.
| System |
Recommendation |
| Java | Version 8 |
| Eclipse | 4.8 |
| VM | OpenJ9 |
| OS | Win 10, gtk Linux |
| OS Architecture | 64 Bit |
| Processor | 64 Bit |
| RAM | 8 GB |
| Disk | SSD |
Configuration (eclipse.ini)
We recommend the following settings in the eclipse.ini file.
| Property |
Value |
| Minimum Memory Size | -Xms800m |
| Maximum Memory Size | -Xmx4000m |
| Java Virtual Machine | -vm C:\path\to\OpenJ9\javaw.exe |
Used Open Source Libraries
We have used the following open source libraries in our products. Many thanks to all the developers for providing their great work to the community.
| Library |
License |
| annotations.jar |
LGPL v2.1/BSD |
| ant-contrib-1.0b3.jar | Apache |
| antlr-2.7.6.jar | BSD |
| antlr-3.1.1-runtime.jar | BSD |
| bcprov-jdk16-145.jar | MIT |
| commons-collections-3.2.1.jar | Apache |
| Eclispse 4.8.x | EPL |
| jdom.jar | Apache |
| jsr305.jar | BSD |
| jug.jar | LGPL v2.1 |
| logging-1.0.3.jar | Apache |
| objenesis-1.0.jar | Apache |
| xerceslmpl.jar | Apache |























