Feature Screenshots
Features
CIP
- #6665 Support create new pulseCast, modeControl or inspection diagram action from libraryGroup diagram
- #6666 Override inquiry body inside instance process
- #6667 Support cip test suite union type message event
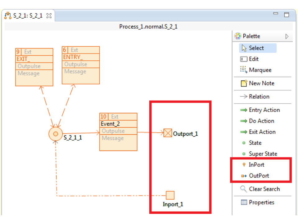
- #6673 Support in/out-ports inside super state
Class Diagram Editor
- #6672 Don't modify the class diagram if the diagram is read only
Codesnippet
- #6661 Codesnippet show linenumber
- #6662 Expand codesnippet editor to max size
- #6663 Codesnippet cminus accessor language
- #6671 Codesnippet support post fix text inside content assist
- #6676 Codesnippet support select all key binding command
Domain Diagram Editor
- #6657 Define domain diagram background color inside the diagram type
- #6658 Domain Diagram support svg shapes
- #6660 Multiple relations inside palette entry
Environment
- #6664 Actifsource support dark theme
- #6670 Support sort property by simple name
- #6675 Support dashless guid by 'Open Resource by GUID'
Search
- #6669 Improve actifsource search
Bug Fixes
Environment
- #6653 Required bundle 'system.bundle' needed by 'javax.xml' was not found
Domain Diagram Editor
CIP
- #6656 Source text decoration from user defined relation style is missing inside the exported svg
CIP
- #6659 Exclude redundant includes inside record type cpp
License Restrictions
- Use the Actifsource Community Edition for NON-commercial projects only
Known Issues
Required bundle 'system.bundle' needed by 'javax.xml' was not found
Using OpenJ9
New Update Site
Installing Actifsource
Installation might fail
- This bug was introduced in Eclipse 4.12
- Please use at least Eclipse 4.13 RC1 or RC2
- https://download.eclipse.org/eclipse/downloads/
Using OpenJ9
- Using OpenJ9 as Java Virtual Machine can make the Actifsource Generator working up to 50% faster!
- https://www.eclipse.org/openj9/
New Update Site
Installing Actifsource
- Actifsource sets the memory settings automatically after installing and restarting
- The Restart-Button displayed after the plugin installation, restarts eclipse in such a way that it still uses the old memory settings
- To prevent OutOfMemoryExceptions you need to completely close eclipse (File, Exit or Close-Button) and start it again
Installation might fail
- If the installation fails, delete the .eclipse folder in the user folder
- Please note that passwords from updates sites will get lost
- See also bugs.eclipse.org
Recommended System Requirements
We recommend the following system requirements.
| System |
Recommendation |
| Java | Version 8 |
| Eclipse | 4.8 |
| VM | OpenJ9 |
| OS | Win 10, gtk Linux |
| OS Architecture | 64 Bit |
| Processor | 64 Bit |
| RAM | 8 GB |
| Disk | SSD |
Configuration (eclipse.ini)
We recommend the following settings in the eclipse.ini file.
| Property |
Value |
| Minimum Memory Size | -Xms800m |
| Maximum Memory Size | -Xmx4000m |
| Java Virtual Machine | -vm C:\path\to\OpenJ9\javaw.exe |
Used Open Source Libraries
We have used the following open source libraries in our products. Many thanks to all the developers for providing their great work to the community.
| Library |
License |
| annotations.jar |
LGPL v2.1/BSD |
| ant-contrib-1.0b3.jar | Apache |
| antlr-2.7.6.jar | BSD |
| antlr-3.1.1-runtime.jar | BSD |
| bcprov-jdk16-145.jar | MIT |
| commons-collections-3.2.1.jar | Apache |
| Eclispse 4.8.x | EPL |
| jdom.jar | Apache |
| jsr305.jar | BSD |
| jug.jar | LGPL v2.1 |
| logging-1.0.3.jar | Apache |
| objenesis-1.0.jar | Apache |
| xerceslmpl.jar | Apache |












































